Ablauf der Terminologieextraktion#
Nachdem Sie die notwendigen Konfigurationen im Reiter “Einstellungen” vorgenommen haben, können Sie im Reiter “Extraktion” die Terminologieextraktion starten. Dieser Prozess ermöglicht es Ihnen, Termkandidaten aus einem hochgeladenen Korpus zu extrahieren, basierend auf den zuvor definierten linguistischen Mustern. Gehen Sie dazu wie folgt vor:
Schritte zur Durchführung der Extraktion#
Stoppwortliste(n) aktivieren: Aktivieren Sie die relevanten Stoppwortlisten, um häufig vorkommende und irrelevante Wörter während der Extraktion auszuschließen. Dies verbessert die Genauigkeit der extrahierten Termini.
Datei hochladen: Laden Sie die Datei mit dem gewünschten Textkorpus hoch. Unterstützt werden die Formate TXT, DOCX und PDF.
Extraktion durchführen: Starten Sie die Extraktion, indem Sie auf die Schaltfläche Extraktion durchführen klicken. Die Funktion analysiert den Text und schlägt basierend auf den ausgewählten linguistischen Mustern Termkandidaten vor.
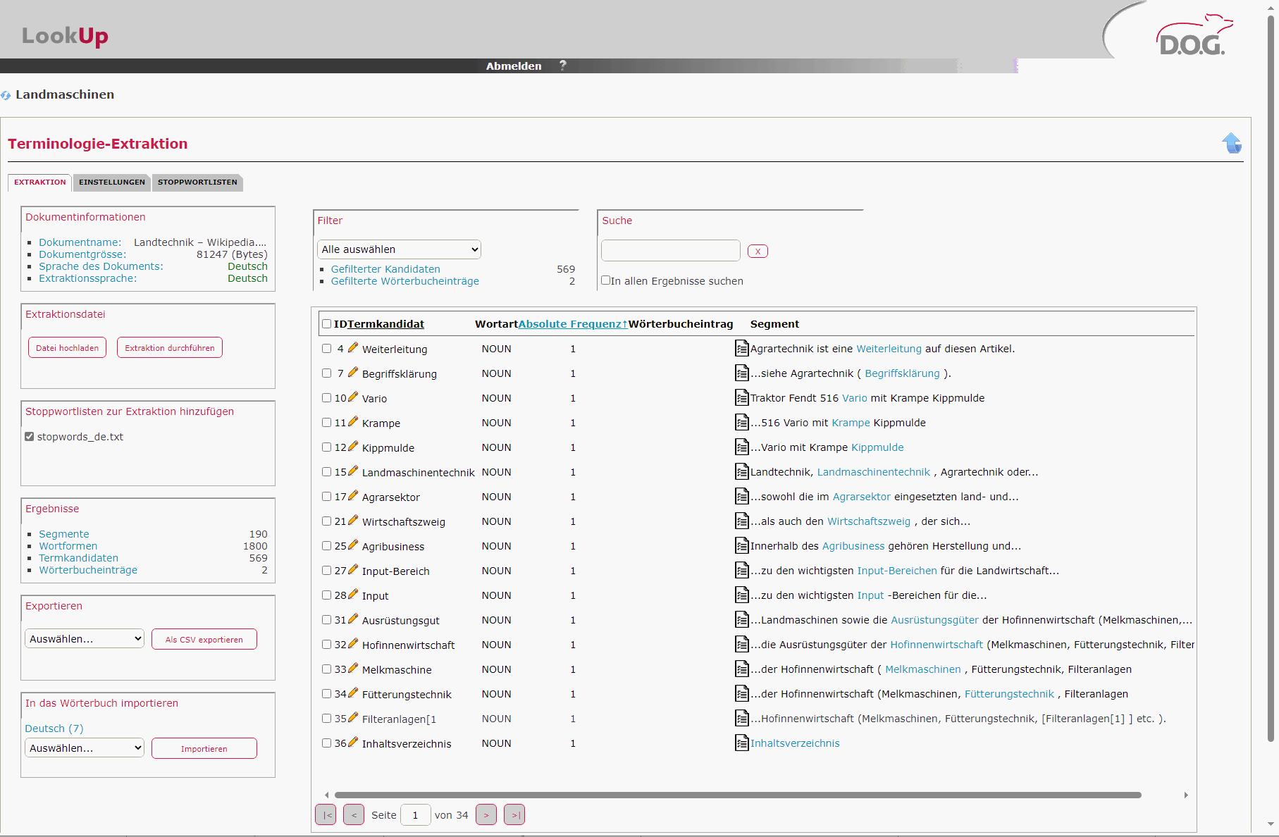
⇒ Sobald die Datei analysiert wurde, erscheint folgendes Ergebnis

Die Tabelle, die im Reiter “Extraktion” angezeigt wird, stellt die Ergebnisse der Terminologieextraktion dar. Im Folgenden finden Sie eine Beschreibung der einzelnen Spalten und ihrer Funktionen:
Spaltenübersicht#
ID
Diese Spalte enthält die eindeutige Identifikationsnummer jedes Termkandidaten. Sie dient der einfachen Referenzierung und Verwaltung der Einträge innerhalb der Liste.
Termkandidat
In dieser Spalte werden die extrahierten Termkandidaten angezeigt. Dies sind die Begriffe, die aufgrund der festgelegten linguistischen Muster aus dem Korpus identifiziert wurden.
Wortart
Diese Spalte zeigt die grammatikalische Wortart des Termkandidaten an. Mögliche Werte sind:
NOUN: Nomen
ADJ+NOUN: Kombination aus Adjektiv und Nomen
NOUN+ADP+NOUN: Nomen verbunden durch eine Präposition
PROPN: Eigenname
NOUN+CCONJ+NOUN: Nomen verbunden durch eine Konjunktion
Absolute Frequenz
Diese Spalte gibt an, wie oft der Termkandidat im Textkorpus vorkommt. Dies hilft bei der Bewertung der Relevanz und Wichtigkeit des Begriffs.
Wörterbucheintrag
Diese Spalte zeigt an, ob der Termkandidat bereits im Wörterbuch vorhanden ist. Ein Eintrag in dieser Spalte weist auf die Existenz des Begriffs im Wörterbuch hin, was bei der Validierung und Ergänzung der Terminologie hilfreich ist.
Hinweis
Wenn man in der Tabelle über einen Wörterbucheintrag geht, erscheint ein Popup mit Informationen zum aktuellen Eintrag in LookUp
Der Titel des Popup-Fensters mit der Concept-ID ist ein Link und Sie können den Eintrag direkt im LookUp-Wörterbuch anspringen. Über Datenaustausch > Terminologie-Extraktion kommt man wieder in die Extraktion zurück.
Segment
Diese Spalte zeigt einen Ausschnitt des Textsegments, in dem der Termkandidat gefunden wurde. Dies bietet Kontext und hilft bei der Bewertung der Relevanz und Verwendung des Begriffs im Korpus. Die Begriffe im Segment sind interaktiv, d.h., sie können angeklickt werden, um das vollständige Segment einzusehen. Wenn Sie im Reiter Einstellungen* mehr als ein Beispiel pro Terminus konfiguriert haben, werden mehrere Beispiele angezeigt.
Rohliste bearbeiten#
Diese Rohliste muss manuell bearbeitet werden. Die bereits in LookUp vorhandenen Termini werden in der Spalte Wörterbucheintrag angegeben.
Um einen gewünschten Termini aus der Liste auszuwählen, aktivieren Sie das Kontrollkästchen.
Um ein Termkandidat zu editieren, klicken Sie auf das Editiersymbol (Bleistift) neben dem Eintrag und führen Sie die Änderungen durch. Über den Rückwärtspfeil wird bei Bedarf der alte Zustand hergestellt.
Die Rohliste bietet mehrere Funktionen zur Verfeinerung der Ergebnisse:
Filteroptionen#
Alle auswählen: Markieren Sie alle Termkandidaten in der Liste.
Gefilterte Kandidaten: Zeigt nur Termkandidaten an, die bestimmten Kriterien entsprechen.
Gefilterte Wörterbucheinträge: Zeigt nur Termkandidaten an, die bereits im Wörterbuch vorhanden sind.
Nicht im Wörterbuch: Zeigt Termkandidaten an, die nicht im Wörterbuch enthalten sind.
Selektierte Kandidaten: Zeigt nur die aktuell ausgewählten Termkandidaten.
Bearbeitete Term-Kandidaten: Zeigt Kandidaten, die bereits bearbeitet wurden.
Nomen: Filtert nach Termkandidaten, die Nomen sind.
Eigennamen: Zeigt nur Termkandidaten, die Eigennamen sind.
Adjektiv-Nomen: Zeigt Kombinationen aus Adjektiv und Nomen.
Nomen-Konjunktion-Nomen: Zeigt Nomen-Kombinationen, die durch Konjunktionen verbunden sind.
Nomen-Präposition-Nomen: Zeigt Nomen-Phrasen, die durch Präpositionen verbunden sind.
Suchfunktion#
Suchfeld nutzen: Geben Sie ein bestimmtes wort ein, um die Rohliste nach spezifischen Termkandidaten zu durchsuchen.
Die Option In allen Ergebnissen suchen ist für den Fall relevant, dass Sie einen Filter für die Anzeige der Ergebnisse verwenden und nicht alle Termkandidate angezeigt sind.
Sortierfunktion#
Nach Häufigkeit sortieren: Sortieren Sie die Termkandidaten nach ihrer Häufigkeit im Korpus, um die am häufigsten vorkommenden Begriffe zu identifizieren.